Ditulis Oleh :
B. Sri Ratna Setiawati, S.T., M.Eng.
Fungsional Perencana Ahli Muda, Bappeda Provinsi NTB)

Rencana Tata Ruang Wilayah (RTRW) merupakan acuan bagi Pemerintah Daerah dalam melaksanakan pembangunan wilayahnya. RTRW juga menjadi dasar perumusan kebijakan pokok pemanfaatan ruang baik di wilayah Provinsi maupun Kabupaten/Kota. Tujuan dari perencanaan tata ruang adalah mewujudkan ruang wilayah yang memenuhi kebutuhan pembangunan dengan senantiasa berwawasan lingkungan, efisiensi dalam alokasi investasi, bersinergi dan dapat dijadikan acuan dalam program pembangunan.
Dalam melaksanakan pembangunan daerah, terdapat dua acuan yang digunakan yaitu Rencana Tata Ruang Wilayah (RTRW) dan Rencana Pembangunan Daerah baik Rencana Pembangunan Jangka Panjang Daerah (RPJPD) maupun Rencana Pembangunan Jangka Menengah Daerah (RPJMD), dengan syarat: SELARAS. Dokumen RTRW memberikan arahan pembangunan yang bersifat spasial dan berimplikasi pada keruangan. Dalam RTRW terdapat arahan lokasi kegiatan pemanfaatan ruang yang digambarkan dalam peta. Sehingga, dokumen ini merupakan acuan implementasi dan investasi di daerah.
Sebagai peraturan daerah, RTRW juga memiliki kepastian hukum. Sedangkan RPJPD dan RPJMD, memberi payung konseptual bagi pembangunan secara aspasial. RPJPD dan RPJMD berbicara boleh tidaknya pembangunan berjalan, tapi arahan lokasinya ada pada RTRW. Penerjemahan RTRW dalam Rencana Pembangunan tercantum dalam indikasi program pemanfaatan ruang wilayah. Kedua dokumen tersebut saling sinergis dan saling mendukung, antara lain dalam jenis program utama, pembiayaan dan lokasi program.
Peraturan yang digunakan sebagai dasar utama dalam penyelarasan antara RTRW dengan RPJPD dan RPJMD, yaitu:
- Undang – Undang No. 23 Tahun 2014 tentang Pemerintahan Daerah, Pasal 263, bahwa RPJPD merupakan penjabaran dari visi, misi, arah kebijakan, dan sasaran pokok pembangunan daerah jangka panjang untuk 20 tahun yang disusun dengan berpedoman pada Rencana Tata Ruang Wilayah (RTRW);
- Undang-Undang No. 26 Tahun 2007 tentang Penataan Ruang yang telah diubah dalam Undang – Undang Nomor 11 Tahun 2020 tentang Cipta Kerja, bahwa selain untuk merencanakan pembangunan spasial, RTRW juga merupakan acuan bagi dokumen rencana pembangunan jangka panjang dalam kurun waktu 20 tahun;
- Permendagri Nomor 86 Tahun 2017, Pasal 160 bahwa penelaahan dokumen perencanaan pembangunan dalam penyusunan RPJPD dan RPJMD mengandung makna mempedomani RTRW, melalui penyelarasan antara sasaran, arah kebijakan, dan sasaran pokok pembangunan jangka panjang maupun jangka menengah daerah dalam RPJPD dan RPJMD dengan tujuan, kebijakan, serta rencana struktur dan rencana pola ruang wilayah dalam RTRW. Dasar pemikirannya adalah RPJMD menjadi bagian dari penyelenggaraan RTRW agar kesesuaian pola ruang dan struktur ruang di setiap wilayah dapat diwujudkan melalui program-program pembangunan daerah.
RTRW dan RPJPD memiliki dimensi waktu yang sama yaitu 20 tahun dan kedua dokumen tersebut menjadi pedoman dalam penyusunan RPJMD. Saat ini dalam Peraturan Komisi Pemilihan Umum (PKPU) Nomor 1 Tahun 2020, visi dan misi kepala daerah yang nantinya dijabarkan ke dalam RPJMD hanya diarahkan agar sesuai dengan RPJPD, maka secara otomatis visi dan misi kepala daerah juga harus mengacu pada RTRW. Untuk itu, sinergi, integrasi, sinkronisasi dan harmonisasi/penyelarasan antara RTRW dengan RPJPD dan RPJMD mutlak dibutuhkan sebagai acuan seluruh sektor dalam melaksanakan pembangunan. Penyelarasan dimaksud juga menjadi sangat strategis dilakukan seiring dengan momentum pelaksanaan pilkada serentak Tahun 2024 dan berakhirnya masa RPJPD di Tahun 2025, serta Revisi RTRW pasca Undang-Undang Cipta Kerja dimana seluruh daerah akan menyusun RPJPD, RPJMD dan Revisi RTRW baik Provinsi maupun Kabupaten/Kota.
Namun, dalam kenyataannya antara Rencana Tata Ruang dan Rencana Pembangunan sering tidak sinergi. Padahal, sinergi kedua rencana tersebut dapat membuat proses penyusunan menjadi lebih efektif dan efisien. Tata ruang sebagai panglima pembangunan sektoral dan wilayah saat ini masih belum selaras dengan rencana pembangunan baik RPJPD maupun RPJMD. Berdasarkan hasil quick riset dari 28 Provinsi dan 21 Kabupaten/Kota dari perwakilan tiap pulau yang dilakukan secara sampling oleh Ditjen Bina BangdaKemendagri Tahun 2022, RPJPD dan RPJMD masih kurang selaras dengan RTRW, dimana tingkat keselarasan antara RPJPD dengan RTRW sebesar 58% dan tingkat keselarasan antara RPJMD dengan RTRW sebesar 64%. Hal ini disebabkan karena berbagai faktor diantaranya belum adanya juknis penyelarasan RPJPD dan RPJMD dengan RTRW, terdapat perbedaan periodisasi waktu antara RPJPD dan RPJMD dengan RTRW, dan belum optimalnya kapasitas SDM pada Perangkat Daerah yang memahami tata ruang sehingga ketergantungan terhadap konsultan dengan target tertentu sangat tinggi.
Penilaian mandiri keselarasan RPJPD/RPJMD dengan RTRW dilakukan dengan membandingkan muatan RPJPD/RPJMD dengan muatan RTRW pada 3 aspek, yaitu:
- Kesesuaian pengembangan wilayah berdasarkan karakteristik daerah sesuai dengan rancangan pengembangan pola ruang pada sektor unggulan/potensi daerah;
- Kesesuaian pengembangan wilayah berdasarkan karakteristik daerah sesuai dengan rancangan pengembangan struktur ruang mendukung pertumbuhan sektor unggulan/potensi daerah;
- Kesesuaian pengembangan wilayah berdasarkan kawasan strategis nasional dan daerah (fokus pada pengembangan kawasan strategis yang mendukung ekonomi, sosial budaya, daya tampung dan daya dukung lingkungan, dan sebagainya).

Gambar 1. Penyelarasan Muatan RTRW dengan Muatan RPJPD dan RPJMD
Sumber: Direktorat PEIPD Ditjen Bina Bangda, 2022.
Perangkat Daerah yang membidangi perencanaan daerah/ Bappeda Provinsi/Kabupaten/Kota sebagai penyusun RPJMD melakukan penyelarasan RPJMD dengan RTRW di Provinsi/Kabupaten/Kota sejak tahap persiapan penyusunan RPJPD dan RPJMD dan tahap penyusunan rancangan teknokratik RPJMD dan RPJMD. Selanjutnya hasil penyelarasan tersebut dituangkan ke dalam dokumen RPJMD Provinsi/Kabupaten/Kota. Hal ini sesuai dengan Pasal 160 Permendagri Nomor 86 Tahun 2017 bahwa penelaahan dokumen perencanaan dalam penyusunan RPJMD mengandung makna mempedomani RTRW dalam penyusunan RPJMD melalui penyelarasan antara RPJMD dengan RTRW.
Langkah-langkah penyelarasan antara RTRW dan RPJPD sebagai berikut:
- Merumuskan visi dan misi daerah dalam RPJPD dengan memperhatikan Tujuan Penataan Ruang pada RTRW melalui pencermatan isi substansi arah pengembangan wilayah dalam Rencana Tata Ruang Wilayah;
- Merumuskan arah kebijakan dalam RPJPD dengan mempedomani arah kebijakan dan strategi pada RTRW melalui pencermatan isi substansi dalam Rencana Tata Ruang Wilayah;
- Merumuskan sasaran pokok dalam RPJPD dengan memperhatikan indikasi program utama dalam RTRW yang menjadi program prioritas daerah. Sesuai dengan Peraturan Pemerintah Nomor 21 Tahun 2021 tentang Penyelenggaraan Penataan Ruang, periodisasi indikasi program utama jangka menengah lima tahunan dalam rencana tata ruang disesuaikan dengan periode rencana pembangunan. Untuk lebih jelasnya dapat dilihat pada gambar berikut:

Gambar 2. Alur Langkah-Langkah Penyelerasan RTRW dengan RPJPD
Sumber: Direktorat PEIPD Ditjen Bina Bangda, 2022.
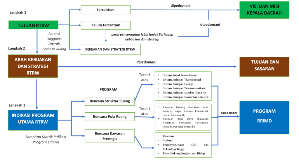
Langkah-langkah penyelarasan antara RTRW dan RPJMD sebagai berikut:
- Merumuskan Visi dan Misi Kepala Daerah dalam RPJMD mempedomani tujuan penataan ruang dalam Rencana Tata Ruang Wilayah (RTRW) melalui pencermatan substansi pada potensi unggulan daerah berbasis ruang;
- Merumuskan strategi dan arah kebijakan dalam RPJMD dengan mempedomani arah kebijakan dan strategi pada RTRW melalui pencermatan isi substansi dalam RTRW;
- Merumuskan program pembangunan daerah dalam RPJMD memperhatikan indikasi program utama dalam RTRW yang menjadi program prioritas daerah. Sesuai dengan Peraturan Pemerintah Nomor 21 Tahun 2021 tentang Penyelenggaraan Penataan Ruang, periodisasi indikasi program utama jangka menengah lima tahunan dalam rencana tata ruang disesuaikan dengan periode rencana pembangunan jangka menengah lima tahunan. Untuk lebih jelasnya dapat dilihat pada gambar berikut:

Gambar 3. Alur Langkah-Langkah Penyelerasan RTRW dengan RPJMD
Sumber: Direktorat PEIPD Ditjen Bina Bangda, 2022.
Dokumen perencanaan pembangunan daerah baik RPJPD maupun RPJMD penting diselaraskan dengan RTRW agar terpadu dan pemanfaatan ruang menjadi harmonis dengan pembangunan sektoral, serta dapat meminimalisir terjadinya tumpang tindih pemanfaatan ruang. Manfaat rencana tata ruang wilayah antara lain mewujudkan keterpaduan pembangunan dalam wilayah provinsi dan kabupaten/kota, mewujudkan keserasian pembangunan wilayah provinsi dan kabupaten/kota dengan wilayah sekitarnya, serta menjamin terwujudnya tata ruang wilayah provinsi dan kabupaten/kota yang berkualitas.
RTRW perlu diintegrasikan dengan rencana pembangunan selain karena merupakan amanah Undang-undang Nomor 26 Tahun 2007 tentang Penataan Ruang, RTRW juga berperan memberikan norma, batasan dan arahan terhadap pembangunan dan pemanfaatan sumberdaya yang ada di daerah, termasuk mengendalikannya. RTRW juga menjadi acuan/pedoman dalam perumusan dan pelaksanaan kebijakan-rencana-program pembangunan di daerah, baik RPJPD dan RPJMD sesuai daya dukung dan daya tampung lingkungan. RTRW nantinya juga perlu ditindaklanjuti dengan rencana detail sebagai dasar bagi daerah dalam memberikan izin-izin pemanfaatan ruang atau kegiatan pembangunan. Harmonisasi antara RTRW dengan Rencana Pembangunan Daerah (RPJPD dan RPJMD) akan menjamin terlaksananya pembangunan daerah dengan baik untuk mencapai kesejahteraan masyarakat.